
Оптимизация структуры базы данных невозможна без чёткого понимания связей между таблицами. Даже при работе с относительно простой схемой важно визуализировать отношения, чтобы избежать дублирования данных, избыточности и ошибок в запросах. Графическое отображение связей позволяет быстро выявлять ключевые зависимости: внешние ключи, типы связей (один-ко-многим, многие-ко-многим) и каскадные действия при обновлении или удалении записей.
В средах вроде SQL Server Management Studio, MySQL Workbench и DbVisualizer доступны встроенные инструменты построения диаграмм. Эти средства позволяют автоматически распознать внешние ключи и отобразить их в виде линий с направлением и обозначениями. Например, в MySQL Workbench достаточно открыть модель, выбрать таблицы, и команда Arrange выстроит их с учётом связей. Пользователь может вручную корректировать расположение, настраивать отображение полей, фильтровать связи.
Для сложных схем стоит использовать специализированные утилиты вроде SchemaSpy или dbdiagram.io. Первый анализирует структуру напрямую из базы и генерирует интерактивную HTML-документацию. Второй позволяет описывать структуру с помощью DSL-языка и строить диаграммы без подключения к БД. Это удобно при проектировании новой системы или документировании существующей, особенно при работе в команде.
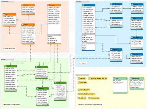
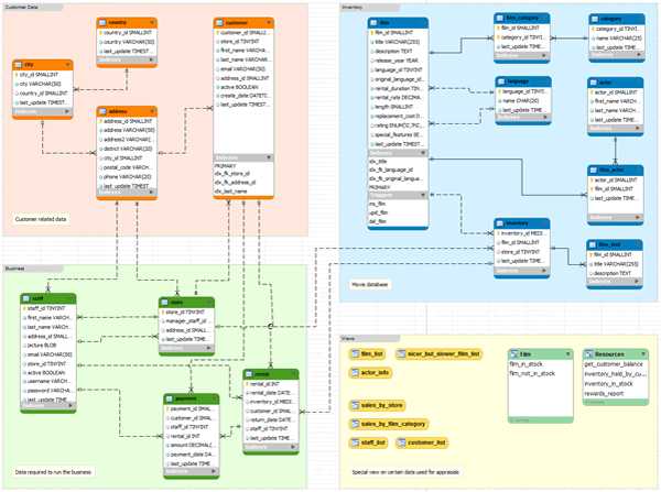
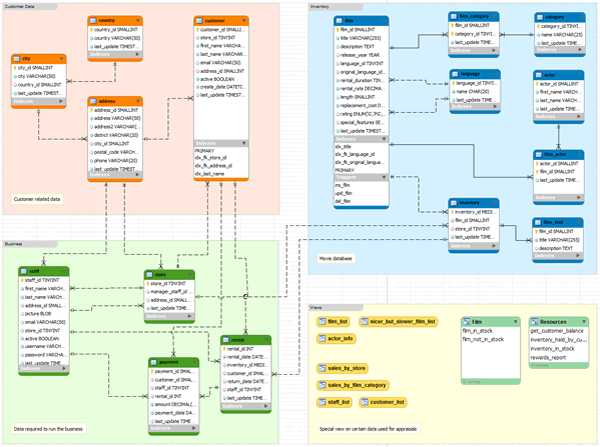
Ключевая рекомендация – визуализировать структуру при любом значимом изменении схемы. Это помогает сократить ошибки при написании JOIN-запросов, согласовать архитектуру между разработчиками и упростить сопровождение. Для наглядности стоит использовать цветовое кодирование: разные цвета для таблиц справочников, транзакционных таблиц и связующих. Также полезно группировать таблицы по функциональным модулям – отчётность, авторизация, логистика и так далее.
Выбор инструментов для визуализации связей в реляционных базах данных

dbdiagram.io – онлайн-инструмент, поддерживающий импорт SQL-скриптов, PostgreSQL, MySQL, Microsoft SQL Server и других диалектов. Позволяет быстро визуализировать ER-диаграммы с возможностью комментирования и совместной работы. Поддерживает экспорт в PNG и PDF.
SQLDBM предоставляет web-интерфейс для создания и редактирования моделей баз данных. Удобен при проектировании больших схем благодаря функции авторазмещения таблиц и управлению слоями. Интеграция с Git и экспорт в SQL-скрипты позволяют использовать его на всех этапах разработки.
pgModeler – десктопное приложение с открытым исходным кодом для PostgreSQL. Предоставляет детальный контроль над связями, типами данных, ограничениями. Поддерживает обратную разработку из существующей базы и генерацию DDL-кода. Подходит для сложных проектов с множеством зависимостей.
Vertabelo предлагает платную облачную платформу с точной настройкой связей, атрибутов и типов связности. Отличается подробной документацией по моделям и возможностью валидации структуры базы. Рекомендуется для корпоративной разработки.
MySQL Workbench – официальный инструмент для MySQL с мощным модулем визуального моделирования. Поддерживает прямое соединение с базой, реинжиниринг, экспорт диаграмм. Удобен для систем с активной разработкой на MySQL.
Выбор инструмента зависит от используемой СУБД, необходимости командной работы, предпочтений по облачным или локальным решениям и уровня детализации модели.
Импорт существующей структуры базы данных в графический редактор
Для начала потребуется доступ к целевой СУБД, поддерживающей экспорт схемы: PostgreSQL, MySQL, SQL Server и др. Используйте встроенные утилиты, например, `pg_dump` с ключом `—schema-only` для PostgreSQL или `mysqldump —no-data` для MySQL, чтобы выгрузить структуру без данных. Полученный SQL-файл должен содержать инструкции CREATE TABLE, PRIMARY KEY, FOREIGN KEY и другие определения ограничений.
Большинство графических редакторов, таких как dbdiagram.io, Vertabelo или Dataedo, позволяют импортировать SQL-скрипты напрямую. В dbdiagram.io выберите опцию «Import SQL», вставьте содержимое файла или загрузите его. Убедитесь, что синтаксис соответствует поддерживаемому формату –, например, dbdiagram не распознает нестандартные расширения PostgreSQL, такие как `USING BTREE`.
В Vertabelo используйте встроенный модуль Reverse Engineering: подключитесь к базе через JDBC, укажите параметры подключения, выберите нужные таблицы. Программа автоматически извлечет структуру и создаст диаграмму. Аналогично, Dataedo требует установки агента и подключения к базе; после анализа структуры создаётся диаграмма, отражающая связи между таблицами по внешним ключам.
Перед импортом проверьте, что все внешние ключи задекларированы явно. Некоторые редакторы не отображают связи, если они описаны только на уровне приложения. После импорта проверьте корректность отображения: несвязанные таблицы, отсутствующие связи – признаки неполного или ошибочного парсинга.
Для сложных схем рекомендуется разбить SQL-файл на логические блоки: сначала таблицы без внешних ключей, затем таблицы со связями. Это уменьшает вероятность ошибок при импорте и облегчает редактирование модели.
Настройка отображения первичных и внешних ключей на диаграмме

Для корректного отображения связей между таблицами в SQL-диаграммах необходимо явно включить визуализацию ключей в используемом инструменте (например, SQL Server Management Studio, DBeaver, MySQL Workbench).
- В SQL Server Management Studio откройте диаграмму, кликните правой кнопкой по свободному месту и выберите «Параметры диаграммы». Убедитесь, что активированы опции «Показывать первичные ключи» и «Показывать связи».
- В MySQL Workbench используйте раздел Model > Relationship. В свойствах связи установите точное отображение: один-к-одному, один-ко-многим. Убедитесь, что типы стрелок и направлений соответствуют структуре базы.
- В DBeaver включите режим ER-диаграммы: в контекстном меню по таблице выберите «ER Диаграмма». Через меню «Настройки диаграммы» активируйте «Показывать имена ограничений» и «Отображать типы ключей».
Для повышения читаемости:
- Не размещайте таблицы с множеством связей в центре диаграммы – группируйте по бизнес-сущностям.
- Избегайте пересечений связей – используйте ручное позиционирование таблиц.
- Переименовывайте внешние ключи осмысленно, чтобы они отображались понятно на диаграмме.
- Отключите отображение технических колонок, не участвующих в связях – это уменьшит визуальный шум.
Только корректно заданные первичные и внешние ключи на уровне схемы базы данных позволяют диаграмме отобразить связи. Если они отсутствуют, инструмент не сможет построить линии связи. Проверьте наличие ограничений PRIMARY KEY и FOREIGN KEY в DDL.
Создание связей между таблицами вручную через интерфейс

В большинстве графических СУБД, таких как SQL Server Management Studio, MySQL Workbench или Oracle SQL Developer, установка связей между таблицами выполняется через диаграммы или схему базы данных. Для начала требуется выбрать нужную базу данных и открыть инструмент визуального проектирования (например, Diagram Designer).
После загрузки таблиц на рабочее поле необходимо выделить первичный ключ основной таблицы, затем протянуть соединительную линию к внешнему ключу зависимой таблицы. Интерфейс отобразит диалоговое окно создания внешнего ключа. Здесь важно выбрать правильные столбцы – несоответствие типов данных вызовет ошибку при сохранении связи.
Обязательно укажите действия при обновлении и удалении данных в основной таблице. Настройки «ON DELETE CASCADE» и «ON UPDATE CASCADE» позволяют автоматически распространять изменения, но применять их стоит только при уверенности в необходимости каскадных операций.
После подтверждения система предложит сохранить изменения в схеме. Связь отображается стрелкой с указанием направления зависимости. Проверка созданной связи выполняется через свойства внешнего ключа или просмотр DDL-кода, сгенерированного системой.
Избегайте создания связей между полями с потенциально дублирующимися значениями или нестабильными идентификаторами. Визуальные инструменты не предотвращают логические ошибки, поэтому перед установкой связи важно проанализировать структуру и назначение данных в каждой таблице.
Отображение типа связи: один к одному, один ко многим, многие ко многим
Тип связи между таблицами напрямую влияет на структуру базы данных и правила нормализации. Графическое представление этих связей в SQL-интерфейсах (например, в MySQL Workbench, pgAdmin, SSMS) строится на основе внешних ключей и ограничений уникальности.
Один к одному (1:1) – отображается прямой связью между двумя таблицами, где поле внешнего ключа в одной из них имеет уникальное ограничение. Это означает, что каждой записи в первой таблице соответствует ровно одна запись во второй. Пример: таблица users и user_profiles, где user_profiles.user_id является внешним ключом и одновременно уникальным полем. Такая связь визуализируется одной линией с пометкой «1» на обоих концах.
Один ко многим (1:N) – классическая модель. Внешний ключ в таблице-приемнике указывает на первичный ключ главной таблицы. Например, customers и orders: поле orders.customer_id – внешний ключ без ограничения уникальности. При графическом отображении линия идет от «1» на стороне customers к «N» на стороне orders.
Многие ко многим (M:N) реализуются через промежуточную таблицу, содержащую два внешних ключа. Например, связь между students и courses оформляется через student_courses с полями student_id и course_id. В визуальном редакторе от students и courses идут связи к student_courses, каждая из которых «один ко многим», что в совокупности реализует связь «многие ко многим».
Рекомендуется явно указывать ограничения UNIQUE и FOREIGN KEY в DDL-запросах, чтобы обеспечить корректную визуализацию связей. При использовании ORM-средств важно проверять, что схема миграций отражает тип связи точно, иначе графическое представление может быть искажено.
Обозначение каскадных операций и ограничений целостности
При проектировании базы данных важно правильно настроить каскадные операции и ограничения целостности, чтобы поддерживать консистентность данных при изменении или удалении записей. Каскадные операции автоматизируют обработку изменений в связанных таблицах, а ограничения целостности обеспечивают корректность и актуальность данных.
Каскадные операции – это механизмы, которые управляют поведением внешних ключей при изменении данных в родительской таблице. Основные каскадные операции включают:
- CASCADE – изменения в родительской таблице автоматически отражаются в дочерних записях. Например, при удалении записи из родительской таблицы все связанные записи в дочерней таблице также удаляются.
- SET NULL – при удалении или обновлении родительской записи соответствующие внешние ключи в дочерней таблице устанавливаются в NULL.
- SET DEFAULT – при изменении или удалении родительской записи внешние ключи дочерней таблицы устанавливаются в значение по умолчанию.
- NO ACTION – если родительская запись изменяется или удаляется, а связанная запись в дочерней таблице существует, операция не выполняется, и возникает ошибка.
- RESTRICT – операция аналогична NO ACTION, но проверка осуществляется немедленно, до выполнения самой операции.
Выбор каскадной операции зависит от логики бизнес-процессов. Например, в системе управления заказами удаление заказа (родительской записи) может повлечь за собой удаление всех позиций в этом заказе (дочерние записи). В других случаях предпочтительнее оставить дочерние записи с пустыми ссылками, если заказ отменен, но его элементы все еще актуальны.
Ограничения целостности защищают базу данных от некорректных данных и обеспечивают правильность связей между таблицами. Основные типы ограничений:
- NOT NULL – ограничивает возможность вставки пустых значений в столбец, что важно для обязательных полей, таких как идентификаторы или даты.
- UNIQUE – гарантирует, что все значения в столбце или комбинации столбцов будут уникальными, например, для логинов пользователей или номеров документов.
- CHECK – проверяет, чтобы значения в столбце соответствовали заданным условиям. Например, можно ограничить возраст пользователя значением больше 18.
- FOREIGN KEY – устанавливает связь между таблицами, обеспечивая, что значения в столбце внешнего ключа соответствуют значениям в родительской таблице.
- PRIMARY KEY – устанавливает уникальность и обязательность значений в столбце, который является основным идентификатором записи.
Ограничения целостности также играют роль в каскадных операциях. Например, при использовании внешних ключей с каскадными операциями необходимо учитывать, как удаление или изменение родительской записи повлияет на дочерние таблицы. Ошибки, такие как попытка вставки записи с нарушением ограничений целостности, могут привести к сбоям в работе приложения, что подчеркивает важность грамотной настройки ограничений.
Для эффективной работы с каскадными операциями и ограничениями целостности важно тестировать различные сценарии изменения данных и выявлять потенциальные проблемы, связанные с нарушением связей. Такой подход позволяет предотвратить потерю данных и повысить стабильность работы базы данных.
Сохранение и экспорт диаграммы для совместной работы

Для успешной работы с диаграммами связей таблиц в SQL важно не только правильно их построить, но и грамотно организовать процесс совместного использования и обмена информацией. Сохранение и экспорт диаграмм позволяет не только делиться результатами, но и облегчить командное взаимодействие.
При экспорте диаграмм стоит учитывать несколько важных факторов:
- Форматы для экспорта: Для обмена диаграммами обычно используются такие форматы как PNG, SVG и PDF. Каждый из них имеет свои особенности. PNG удобен для быстрых скриншотов, SVG сохраняет векторную графику, что важно для масштабирования без потери качества, а PDF предоставляет удобство при печати и распространении документации.
- Качество изображения: Выбирайте такие настройки экспорта, которые обеспечат максимальную читаемость диаграммы. Избегайте слишком мелких шрифтов или перегрузки элементов, чтобы диаграмма была понятна даже при масштабировании.
- Удобство совместного редактирования: Для командной работы лучше выбирать форматы, поддерживающие редактирование, такие как SVG. Это позволит участникам проекта вносить правки непосредственно в диаграмму, а не создавать новые версии.
Также важным аспектом является хранение диаграмм. Рекомендуется использовать облачные сервисы для их хранения и доступа к ним, например, Google Drive или GitHub, так как они обеспечивают простой доступ и могут использоваться для хранения истории изменений.
Для оптимизации работы с диаграммами в рамках команды можно использовать следующие подходы:
- Использование версионного контроля: Сохраняйте каждую новую версию диаграммы в системе контроля версий (например, Git). Это позволит отслеживать изменения и откатываться к предыдущим версиям при необходимости.
- Работа с шаблонами: Создайте шаблон диаграммы для вашего проекта, который будет использоваться всеми членами команды. Это поможет сохранять единообразие в представлении структуры базы данных.
- Обсуждения и комментарии: Важно организовать процесс обсуждения диаграмм. Используйте инструменты для добавления комментариев или аннотаций к изображениям или схемам. Это обеспечит обратную связь и улучшит процесс командной работы.
Для более глубокой интеграции с рабочим процессом можно рассмотреть экспорт диаграмм в форматы, совместимые с инструментами управления проектами, такими как Trello или Jira. Это обеспечит более тесное взаимодействие диаграмм с другими аспектами работы, такими как задачи и сроки.
Правильное хранение и экспорт диаграмм для совместной работы существенно ускоряет обмен знаниями и помогает минимизировать ошибки в проектировании баз данных.
Обновление диаграммы при изменении структуры базы данных

После внесения изменений в структуру базы данных, таких как добавление новых таблиц, изменение связей или добавление новых полей, диаграмма связей должна быть актуализирована. Это необходимо для сохранения точности представления всех взаимосвязей между объектами базы данных. В противном случае она может привести к недоразумениям и ошибкам при анализе или проектировании дальнейших изменений.
Первый шаг – это выявление изменений. Если в структуре базы данных были добавлены новые таблицы или изменены существующие связи, необходимо понимать, как эти изменения влияют на существующую диаграмму. Например, если была добавлена новая таблица, то важно сразу отразить её в графическом представлении, добавив связи с другими таблицами, если таковые имеются.
Второй шаг – это использование инструментов для автоматического обновления диаграмм. Современные СУБД и программы для работы с БД, такие как Microsoft SQL Server Management Studio, MySQL Workbench или DbVisualizer, поддерживают возможность автоматического создания или обновления диаграмм на основе текущей структуры базы данных. Эти инструменты могут автоматически перерасставить элементы диаграммы и обновить связи, что значительно ускоряет процесс, особенно при большом объёме данных.
Третий шаг – это вручную корректировка диаграммы после автоматического обновления. Иногда автоматические алгоритмы не могут точно отобразить все изменения, особенно когда дело касается сложных взаимосвязей между таблицами. В таких случаях потребуется вручную настроить расположение элементов, исправить отображение связей, а также обозначить новые ключи и индексы, которые могут быть добавлены.
Четвёртый шаг – проверка актуальности диаграммы. После обновления важно убедиться, что все изменения отразились правильно, и диаграмма отображает текущее состояние базы данных. Это поможет избежать ошибок в будущем, особенно при подготовке к запросам или миграциям данных.
Рекомендации для эффективного обновления диаграмм:
- Используйте инструмент автоматической генерации диаграмм, чтобы минимизировать риски ошибок.
- Регулярно обновляйте диаграмму при изменениях структуры БД, особенно если база данных активно развивается.
- Поддерживайте актуальность диаграммы на всех этапах разработки и поддержки базы данных.
- Процесс обновления диаграммы должен быть частью общего цикла работы с базой данных, чтобы все участники разработки имели актуальную информацию.
Обновление диаграммы при изменении структуры базы данных требует внимательности и дисциплины, чтобы избежать ошибок и несоответствий. Соблюдение этих рекомендаций поможет поддерживать ясность и точность на протяжении всего жизненного цикла базы данных.
Вопрос-ответ:
Что такое графическое построение связей между таблицами в SQL и зачем оно нужно?
Графическое построение связей между таблицами в SQL — это визуальное представление структуры базы данных, которое помогает показать, как разные таблицы связаны между собой. Это важно для разработки, анализа и оптимизации запросов. Зная, как таблицы взаимодействуют, легче писать сложные SQL-запросы, избегать ошибок и повышать производительность работы с базой данных. Обычно такие схемы отображают первичные и внешние ключи, что делает понимание структуры данных более наглядным.
Какие типы связей между таблицами можно показать в графической схеме?
В графическом представлении могут быть показаны три основных типа связей между таблицами: «один к одному», «один ко многим» и «многие ко многим». Связь «один к одному» означает, что для каждой записи в одной таблице существует ровно одна соответствующая запись в другой. Связь «один ко многим» — это когда одна запись из первой таблицы может быть связана с несколькими записями во второй. Связь «многие ко многим» предполагает, что записи из обеих таблиц могут быть связаны между собой в различных комбинациях. Такие связи помогают строить правильные запросы для извлечения данных и предотвращают логические ошибки.
Как правильно построить график связей между таблицами, если таблиц много?
Если таблиц много, график связей должен быть построен с учетом логической структуры базы данных. Лучше всего начать с ключевых таблиц и отображать связи, постепенно добавляя более мелкие таблицы. Для улучшения восприятия можно разделить схему на несколько частей, каждая из которых будет показывать связи только для определенной группы таблиц. Важно использовать цветовые схемы или другие визуальные элементы, чтобы выделить ключевые поля и связи. Это поможет сделать схему не перегруженной и легко читаемой.
Как графическое представление связей между таблицами помогает при написании SQL-запросов?
Графическое представление связей между таблицами упрощает процесс написания SQL-запросов, так как позволяет лучше понять, как связаны данные в разных таблицах. Например, если вы видите на схеме, что одна таблица имеет внешний ключ, который ссылается на другую таблицу, вы легко поймете, что нужно использовать операторы JOIN для объединения этих таблиц в запросе. Это помогает избежать ошибок и улучшить производительность запросов, так как наглядное представление позволяет быстрее обнаружить и исправить логические проблемы в структуре данных.
Какие инструменты можно использовать для создания графических схем связей между таблицами в SQL?
Для создания графических схем связей между таблицами в SQL можно использовать различные инструменты. Один из самых популярных — это Microsoft SQL Server Management Studio (SSMS), который имеет встроенную функцию для создания диаграмм базы данных. Также можно воспользоваться специализированными программами, такими как dbForge Studio, MySQL Workbench или Oracle SQL Developer. Эти инструменты позволяют автоматически генерировать схемы на основе существующей структуры базы данных, что экономит время и упрощает процесс разработки.
Что такое графическое построение связей между таблицами в SQL и зачем оно нужно?
Графическое построение связей между таблицами в SQL — это способ наглядного отображения отношений между данными, хранящимися в различных таблицах базы данных. Это можно представить как схему, где таблицы отображаются как узлы, а их связи — как линии или стрелки, показывающие, как таблицы связаны друг с другом через ключи. Такие схемы помогают лучше понять структуру базы данных и упрощают проектирование запросов, поскольку позволяют увидеть, какие таблицы нужно использовать для извлечения связанных данных. Особенно полезно это при работе с большими и сложными базами данных.
